Flutter Android Studio'da Nasıl Açılır ve Çalıştırılır? (2026)

İngilizce'ye Geç

Flutter Android Studio'da Nasıl Açılır ve Çalıştırılır? (2026)

Flutter projesini Android Studio'da açmak ve çalıştırmak ilk başta karışık görünebilir. Bu rehberde, Flutter/Dart eklentilerinden başlayarak Flutter SDK path tanımlama, emulator kurma ve projeyi Run ederek çalıştırma adımlarını eksiksiz şekilde ele alıyoruz.

Kısa özet: Android Studio → Flutter eklentisi → Flutter SDK yolu → Proje kök klasörü → Emulator → Run ✅
Android Studio'da Flutter projesi açma ve çalıştırma rehberi — SDK path, eklenti kurulumu ve emulator
Flutter projesini Android Studio'da çalıştırmak için en kritik adım: Flutter SDK path ve doğru klasörü açmak.

İlgili İçerik


İçindekiler

  1. Android Studio'yu Aç
  2. Flutter / Dart Eklentilerini Kur
  3. Flutter SDK Yolunu Tanıt
  4. Flutter Projesini Doğru Klasörden Aç
  5. Emulator Kur ve Çalıştır (Device Manager)
  6. Projeyi Çalıştır (Run / flutter run)
  7. Flutter'da Önemli Dosyalar
  8. Sık Karşılaşılan Hatalar ve Çözümler
  9. VS Code mu Android Studio mu?
  10. Sık Sorulan Sorular (FAQ)
  11. Sonuç

1) Android Studio'yu Aç

İlk adım basit: Android Studio'yu çalıştırın. Eğer ilk kez kurulum yaptıysanız, Android Studio'nun temel bileşenleri (SDK Manager vb.) arka planda güncelleme isteyebilir. Güncellemeleri tamamladıktan sonra bir sonraki adıma geçin.

Android Studio açılış ekranı — Flutter kurulumuna başlangıç
Android Studio açıldıktan sonra eklenti ve SDK kontrollerine geçiyoruz.

2) Flutter / Dart Eklentilerini Kur

Android Studio'da Flutter geliştirmek için Flutter ve Dart eklentileri gerekir. Flutter eklentisi kurulduğunda Dart çoğu zaman otomatik yüklenir; yüklenmezse ayrıca kurun.

Yol: File → Settings → Plugins

  • Marketplace'te Flutter ara → Install
  • Gerekirse Dart eklentisini de Install
  • Android Studio "Restart" ister → Restart
Android Studio Plugins ekranında Flutter ve Dart eklentisi kurma adımları
Flutter eklentisi kurulduktan sonra IDE yeniden başlatılmalıdır.

3) Flutter SDK Yolunu Tanıt (En Kritik Adım)

"Çalışmıyor" gibi görünen problemlerin büyük kısmı Flutter SDK path tanımlı olmadığı için oluşur. Flutter'ı zipten çıkardığınız ana klasörü seçmelisiniz (içinde bin klasörü olan ana dizin).

Yol: File → Settings → Languages & Frameworks → Flutter

Örnek path: C:\src\flutter

⚠️ İpucu: "Flutter SDK path not set" uyarısı görüyorsanız bu adımı yapmadan ilerlemeyin. Diğer tüm hatalar buradan kaynaklanıyor olabilir.
Android Studio'da Flutter SDK path ayarlama — Languages and Frameworks Flutter ekranı
Flutter SDK path doğru seçilirse proje bağımlılıkları sorunsuz çözülür.

4) Flutter Projesini Doğru Klasörden Aç

Flutter projesini açarken en sık yapılan hata: Projenin kök klasörü yerine sadece android/ klasörünü açmak. Doğrusu her zaman proje kök dizinidir.

  • Doğru: C:\...\my_flutter_app\
  • Yanlış: C:\...\my_flutter_app\android\

Yol: Android Studio başlangıç ekranı → Open → proje kök klasörünü seç

Flutter projesini Android Studio'da kök klasörden açma — doğru ve yanlış yol
Flutter projeyi mutlaka root klasörden açın; android klasörü tek başına açılmaz.

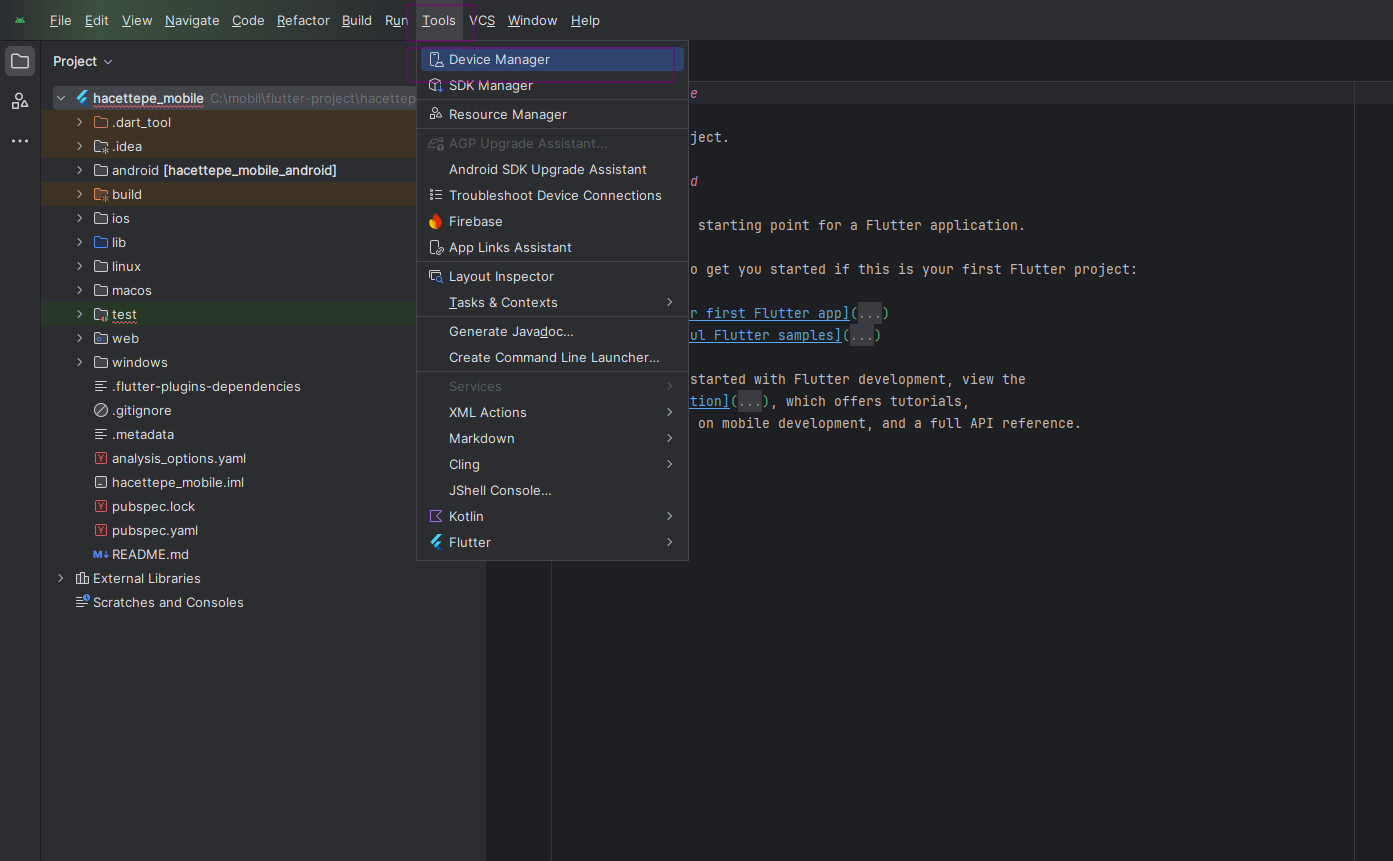
5) Emulator Kur ve Çalıştır (Device Manager)

Flutter uygulamanızı test etmek için bir Android Emulator gerekir. Android Studio üzerinden Device Manager ile sanal cihaz oluşturup çalıştırabilirsiniz.

Yol: Tools → Device Manager

  • Cihaz yoksa: Create device tıklayın
  • Öneri: Pixel 5 veya Pixel 6
  • System Image: API 33 / API 34 (x86_64) indirin
  • Oluşturduktan sonra ▶️ Play ile başlatın
Android Studio Device Manager ile Flutter emulator oluşturma ve başlatma
Emulator'u başlattıktan sonra projeyi Run ile çalıştırabilirsiniz.

6) Projeyi Çalıştır (Run / flutter run)

Emulator çalışıyorsa artık uygulamayı başlatabilirsiniz. Üst menüden cihaz seçip Run butonuna basmanız yeterli.

  • Üstteki cihaz listesinden emulator'u seçin (örn: Pixel 6 API 34)
  • Yeşil ▶️ Run butonuna basın

Alternatif olarak terminalden:

flutter pub get
flutter run
Android Studio üzerinde Flutter projesini Run butonu ile çalıştırma
Run sonrası Gradle/SDK veya bağımlılık hatası alırsanız aşağıdaki "Sık sorunlar" bölümüne bakın.

7) Flutter'da Önemli Dosyalar

  • lib/main.dart → uygulamanın başlangıç noktası
  • pubspec.yaml → paketler ve asset tanımları
  • Terminalflutter pub get, flutter run, flutter clean
💡 Mini ipucu: pubspec.yaml değiştiyse mutlaka flutter pub get çalıştırın. Aksi halde yeni paketler tanınmaz.

8) Sık Karşılaşılan Hatalar ve Çözümler

A) "Flutter SDK path not set" Hatası

Flutter SDK yolunu tanımlayın: File → Settings → Languages & Frameworks → Flutter

B) flutter doctor — Android Toolchain Kırmızı Görünüyor

Android Studio'da SDK Manager üzerinden Android SDK + Platform Tools kurulu olmalı. Ardından terminalde:

flutter doctor

C) Gradle / Build Hataları

Genelde şu komutlar sorunu çözer:

flutter clean
flutter pub get

D) Emulator / Cihaz Görünmüyor

Emulator açıkken terminalde şunu çalıştırın:

flutter devices

9) VS Code mu Android Studio mu?

En verimli çalışma düzeni genellikle hibrittir: VS Code ile kod yazın, Android Studio ile emulator ve debug yönetin.

  • VS Code: hızlı, hafif, pratik eklentiler
  • Android Studio: emulator/device manager, logcat, build/release işlemleri
Önerilen düzen: Android Studio'dan emulator'u aç → VS Code'da projeyi aç → F5 veya flutter run

10) Sık Sorulan Sorular (FAQ)

Flutter projesini Android Studio'da açarken neden hata alıyorum?

En yaygın sebep Flutter SDK path tanımlı olmaması veya proje kök klasörü yerine android/ klasörünün açılmasıdır. Adım 3 ve Adım 4'ü kontrol edin.

Emulator şart mı, gerçek cihazla çalışabilir miyim?

Evet, gerçek cihazla da çalışabilirsiniz. Telefonunuzda USB Debugging'i açıp cihazı bağladıktan sonra flutter devices komutuyla görünüp görünmediğini kontrol edin.

Proje açıldı ama bağımlılıklar gelmedi, ne yapmalıyım?

Terminalde flutter pub get çalıştırın. Sorun devam ederse önce flutter clean, ardından tekrar flutter pub get deneyin.

Flutter Android Studio kurulumu ne kadar sürer?

Eklenti kurulumu 5 dakika, emulator System Image indirimi internet hızına göre 10–30 dakika sürebilir. Toplam ilk kurulum için 30–45 dakika ayırın.

Sonuç

Bu rehberde Flutter projesini Android Studio'da açıp çalıştırmak için gereken tüm adımları ele aldık. En kritik üç nokta: Flutter/Dart eklentileri, Flutter SDK path ve projeyi kök klasörden açmak. Bu üçü doğruysa emulator üzerinden uygulamayı çalıştırmak genellikle sorunsuz olur.

Latest Software Developers - Yazılım Blog Yazarı Profil Resmi

Yazar

LatestSoftwareDevelopers

Güncel yazılım teknolojilerinin takip edildiği blog.

FrontEnd ile ilgili yorumlar

Yorum Paylaş

EMail Zorunlu alanlar * *